Skip to main content

HCL Notes - Swiftfile Not Working as Expected

·116 words·1 min· loading · loading ·

When using the “preview pane” in HCL Notes, and clicking on a folder, suggested by SwiftFile, the “move to folder” dialogue would sometimes come up. This was happening to my client, in about 1 of 20 cases

Screenshot of the issue described above.

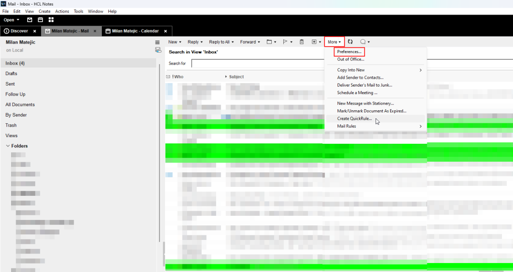
I tried numerous things to resolve this issue, but in the end, the only thing that helped was rebuilding the Swiftfile index, which can be done in your HCL Notes “Preferences” menu (open your mail database and navigate to “More –> Preferences –> Mail –> Swiftfile –> Rebuild index )” as displayed in the screenshots bellow:

After rebuilding the index, the issue hasn’t occured again and HCL Notes Swiftfile was working as expected.